Configuration V1 Overview
Warning
This article describes working with YDB clusters using configuration V1. Configuration V1 was the main way to configure clusters managed by YDB versions below v25.1. Starting from version v25.1, YDB supports configuration V2, which is the recommended way to configure YDB clusters with version v25.1 and above. For clusters using configuration V2, the instructions in this article are not applicable.
If your cluster has already been updated to version v25.1 or above but still uses configuration V1, it is recommended to plan migration to configuration V2, as support for configuration V1 will be discontinued in future versions of YDB.
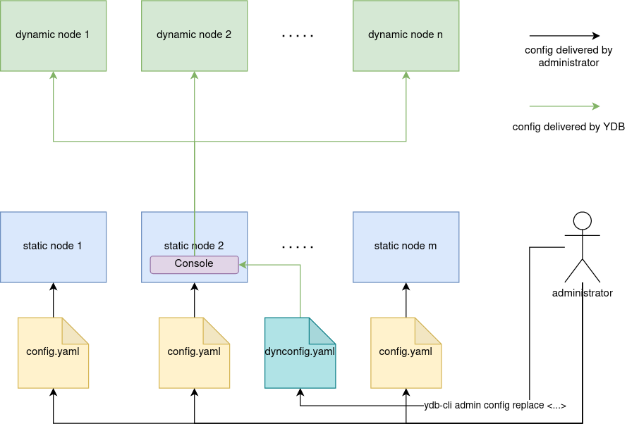
To start a YDB node, configuration is required. There are two types of configuration:
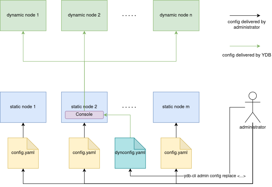
- Static — a YAML format file stored on the node's local disk.
 - Dynamic — a YAML format document stored in the YDB configuration storage.
 
Static cluster nodes use static configuration. Dynamic nodes can use static configuration, dynamic configuration, or their combination.
Static Configuration
Static configuration is a YAML file stored on cluster nodes. This file lists all system settings. The path to the file is passed to the ydbd process at startup through a command line parameter. Distribution of static configuration across the cluster and maintaining it in a consistent state on all nodes is the responsibility of the cluster administrator. Details on using static configuration can be found in the YDB cluster configuration section. This configuration is required to start static nodes.

Basic Usage Scenario
- Copy standard configuration from GitHub.
 - Modify the configuration according to your requirements.
 - Place identical configuration files on all cluster nodes.
 - Start all cluster nodes, explicitly specifying the path to the configuration file using the 
--yaml-configcommand line argument. 
Dynamic Configuration
Dynamic configuration is a YAML document reliably stored in the cluster in the Console tablet. Unlike static configuration, it is sufficient to load it into the cluster, as YDB will be responsible for its distribution and maintaining it in a consistent state. At the same time, dynamic configuration using selectors allows handling complex scenarios while remaining within a single configuration file. A description of dynamic configuration is presented in the Dynamic Cluster Configuration section.

Basic Usage Scenario
- Copy standard configuration from GitHub.
 - Modify the configuration according to your requirements.
 - Place identical configuration files on all static cluster nodes.
 - Start all static cluster nodes, explicitly specifying the path to the configuration file using the 
--yaml-configcommand line argument. - Supplement the configuration file to dynamic configuration format.
 - Load the resulting configuration to the cluster using 
ydb admin config replace -f dynconfig.yaml.