Обзор конфигурации V1
Важно
Данная статья описывает работу с кластерами YDB, использующими конфигурацию V1. Конфигурация V1 является основным способом конфигурирования кластеров под управлением YDB версии ниже v25.1. Начиная с версии v25.1, YDB поддерживает конфигурацию V2, которая является рекомендуемым способом конфигурирования для кластеров YDB версии v25.1 и выше. Для кластеров, использующих конфигурацию V2, данная инструкция не применима.
Если ваш кластер уже обновлён до версии v25.1 или выше, но ещё использует конфигурацию V1, рекомендуется запланировать миграцию на конфигурацию V2, так как поддержка конфигурации V1 будет прекращена в будущих версиях YDB.
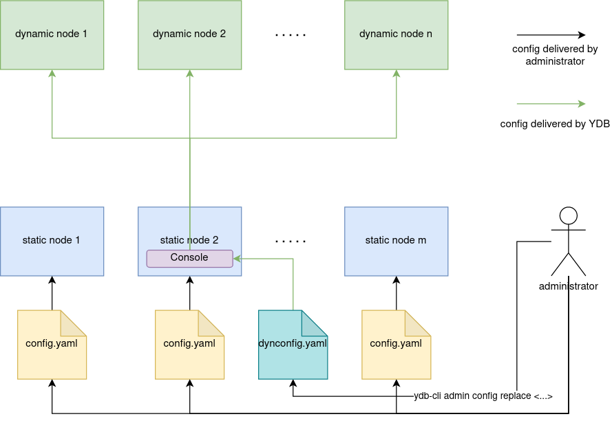
Для запуска узла YDB требуется конфигурация. Существуют два типа конфигурации:
- Статическая — файл в формате YAML, хранящийся на локальном диске узла.
- Динамическая — документ в формате YAML, хранящийся в хранилище конфигурации YDB .
Статические узлы кластера используют статическую конфигурацию. Динамические узлы могут использовать статическую конфигурацию, динамическую конфигурацию или их комбинацию.
Статическая конфигурация
Статическая конфигурация представляет собой YAML файл, хранимый на узлах кластера. В этом файле перечислены все настройки системы. Путь к файлу передается на вход процессу ydbd при запуске через параметр командной строки. Распространение статической конфигурации по кластеру и поддержка её в консистентном состоянии на всех узлах — ответственность администратора кластера. Подробности по использованию статической конфигурации можно найти в разделе Параметры конфигурации кластера. Эта конфигурация необходима для запуска статических узлов.

Базовый сценарий использования
- Скопировать стандартную конфигурацию из GitHub.
- Изменить конфигурацию в соответствии с вашими требованиями.
- Разместить идентичные файлы конфигурации на всех узлах кластера.
- Запустить все узлы кластера, указав путь к файлу конфигурации явно, используя аргумент командной строки
--yaml-config.
Динамическая конфигурация
Динамическая конфигурация является YAML-документом, надёжно сохранённом в кластере в таблетке Console. В отличие от статической её достаточно загрузить в кластер, так как за её распространение и поддержание в консистентном состоянии будет отвечать YDB. При этом динамическая конфигурация при помощи селекторов позволяет обрабатывать, в том числе, сложные сценарии, оставаясь при этом в рамках одного файла конфигурации. Описание динамической конфигурации представлено в разделе Динамическая конфигурация кластера.

Базовый сценарий использования
- Скопировать стандартную конфигурацию из GitHub.
- Изменить конфигурацию в соответствии с вашими требованиями.
- Разместить идентичные файлы конфигурации на всех статических узлах кластера.
- Запустить все статические узлы кластера, указав путь к файлу конфигурации явно, используя аргумент командной строки
--yaml-config. - Дополнить файл конфигурации до формата динамической конфигурации.
- Загрузить на кластер полученную конфигурацию при помощи
ydb admin config replace -f dynconfig.yaml.