Подключение к YDB с помощью DBeaver
DBeaver — бесплатный кроссплатформенный инструмент управления базами данных с открытым исходным кодом, обеспечивающий визуальный интерфейс для подключения к различным базам данных и выполнения SQL-запросов. Он поддерживает множество систем управления базами данных, включая MySQL, PostgreSQL, Oracle и SQLite.
DBeaver позволяет работать с YDB по протоколу Java DataBase Connectivity (JDBC). Данная статья демонстрирует, как настроить такую интеграцию.
Подключение JDBC-драйвера YDB к DBeaver
Для подключения к YDB из DBeaver понадобится JDBC-драйвер. Для загрузки JDBC-драйвера выполните следующие шаги:
- Перейдите в репозиторий ydb-jdbc-driver.
- Выберите последний релиз (отмечен тегом
Latest) и сохраните файлydb-jdbc-driver-shaded-<driver-version>.jar.
Для подключения загруженного JDBC-драйвера выполните следующие шаги:
-
Выберите в верхнем меню DBeaver пункт База данных, а затем подпункт Управление драйверами:

-
Чтобы создать новый драйвер, в открывшемся окне Менеджер Драйверов нажмите кнопку Новый:

-
В открывшемся окне Создать драйвер, в поле Имя драйвера, укажите
YDB:
-
Перейдите в раздел Библиотеки, нажмите кнопку Добавить файл, укажите путь к скачанному ранее JDBC-драйверу YDB (файлу
ydb-jdbc-driver-shaded-<driver-version>.jar) и нажмите кнопку OK:
-
В списке драйверов появится пункт YDB. Дважды кликните по новому драйверу и перейдите на вкладку Библиотеки, нажмите кнопку Найти Класс и в выпадающем списке выберите
tech.ydb.jdbc.YdbDriver.Важно
Обязательно явно выберите пункт выпадающего списка
tech.ydb.jdbc.YdbDriver, нажав на него. В противном случае DBeaver будет считать, что драйвер не был выбран.
Создание подключения к YDB
Для создания подключения необходимо выполнить следующие шаги:
-
В DBeaver создайте новое соединение, указав тип соединения
YDB. -
В открывшемся окне перейдите в раздел Главное.
-
В подразделе Общие, в поле ввода JDBC URL, укажите следующую строку соединения:
jdbc:ydb:<ydb_endpoint>/<ydb_database>?useQueryService=trueГде:
ydb_endpoint— эндпойнт кластера YDB, к которому будут выполняться подключение.ydb_database— путь к базе данных в кластере YDB, к которой будут выполняться запросы.

-
В поля Пользователь и Пароль введите логин и пароль для подключения к базе данных. Полный список способов аутентификации и строк подключения к YDB приведён в описании JDBC-драйвера.
Примечание
В Managed-инсталляциях YDB недоступна аутентификация по логину и паролю.
-
Нажмите кнопку Тест соединения ... для проверки настроек.
Если все настройки указаны верно, то появится сообщение об успешном тестировании соединения:

-
Нажмите кнопку Готово для сохранения соединения.
Работа с YDB
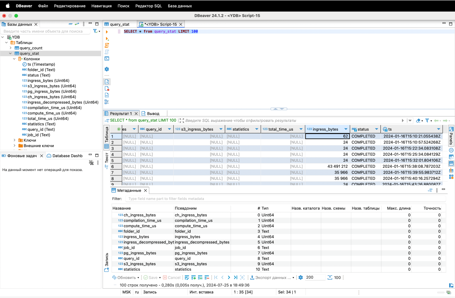
С помощью DBeaver можно просматривать список и структуру таблиц:

А также выполнять запросы к данным:
